Kasım 2021
Kullanıcı Yetkilendirmesi
VIO Programlarında Kullanıcı için yetki veya kısıtlamalar vardır.
Bu bağlamda
- Bazı adımlara girişin yasaklanması şeklinde Adım Kısıtlaması
- Fiyat göremez, Fiş değiştiremez, Kayıt silemez benzeri işlemlerin kısıtlanması
- Şu aralıktaki Cari hesapları göremez gibi içeriksel kısıtlamalar
yapılabilir.
Benzer şekilde normalde herkese kapalı olan bazı kısıtlamalar için yetki verilebilir.
Burada bahsedilen Adımsal ve İçeriksel kısıtlamalar ‘Rol’ adı altında serbestçe tanımlanabilir (Örnek: Stok, Üretim adımlarına giremez; Ticari ve Cari adımlara girebilir gibi).
Bu amaçla kullanıcı tanımına girip yetkileri düzenlemek yeterlidir.

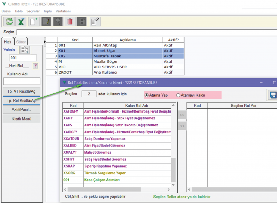
Toplu Yetkilendirme/Kıstlama
Birden çok kullanıcı seçerek seçilen kullanıcılar için yetki ataması, yetki iptali yapılabilir.

Bu amaçla varsayılan işlem kısıtlama veya izinleri ile “Rol” olarak tanımlanan Adımsal veya İçeriksel kısıtlamalar toplu olarak seçilip bunların atanması veya atanmış ise kaldırılması sağlanabilir.

Bu yazının hazırlandığı zamanlarda gündemde olan Türmob Sorgulaması da bu bağlamda birçok kullanıcı seçilerek tek seferde hepsine birden atanabilir.